引言
昨天公众号粉丝咨询了一个问题,说自己之前面试被问@Transactional注解哪些场景下会失效,一时语塞致使面试失败。所以今天简单的和大家分享一下@Transactional相关的知识。
@Transactional 注解相信大家并不陌生,平时开发中很常用的一个注解,它能保证方法内多个数据库操作要么同时成功、要么同时失败。使用@Transactional注解时需要注意许多的细节,不然你会发现@Transactional总是莫名其妙的就失效了。
一、事务
事务管理在系统开发中是不可缺少的一部分,Spring提供了很好事务管理机制,主要分为编程式事务和声明式事务两种。
编程式事务:是指在代码中手动的管理事务的提交、回滚等操作,代码侵入性比较强,如下示例:
1try {
2    //TODO something
3     transactionManager.commit(status);
4} catch (Exception e) {
5    transactionManager.rollback(status);
6    throw new InvoiceApplyException("异常失败");
7}
 声明式事务:基于AOP面向切面的,它将具体业务与事务处理部分解耦,代码侵入性很低,所以在实际开发中声明式事务用的比较多。声明式事务也有两种实现方式,一是基于TX和AOP的xml配置文件方式,二种就是基于@Transactional注解了。
1    @Transactional
2    @GetMapping("/test")
3    public String test() {
4
5        int insert = cityInfoDictMapper.insert(cityInfoDict);
6    }
 二、@Transactional介绍
1、@Transactional注解可以作用于哪些地方?
 @Transactional 可以作用在接口、类、类方法。
作用于类:当把@Transactional 注解放在类上时,表示所有该类的
public方法都配置相同的事务属性信息。作用于方法:当类配置了@Transactional,方法也配置了@Transactional,方法的事务会覆盖类的事务配置信息。
作用于接口:不推荐这种使用方法,因为一旦标注在Interface上并且配置了Spring AOP 使用CGLib动态代理,将会导致@Transactional注解失效
 1@Transactional
 2@RestController
 3@RequestMapping
 4public class MybatisPlusController {
 5    @Autowired
 6    private CityInfoDictMapper cityInfoDictMapper;
 7
 8    @Transactional(rollbackFor = Exception.class)
 9    @GetMapping("/test")
10    public String test() throws Exception {
11        CityInfoDict cityInfoDict = new CityInfoDict();
12        cityInfoDict.setParentCityId(2);
13        cityInfoDict.setCityName("2");
14        cityInfoDict.setCityLevel("2");
15        cityInfoDict.setCityCode("2");
16        int insert = cityInfoDictMapper.insert(cityInfoDict);
17        return insert + "";
18    }
19}
 2、@Transactional注有哪些属性?
propagation属性
propagation 代表事务的传播行为,默认值为 Propagation.REQUIRED,其他的属性信息如下:
Propagation.REQUIRED:如果当前存在事务,则加入该事务,如果当前不存在事务,则创建一个新的事务。( 也就是说如果A方法和B方法都添加了注解,在默认传播模式下,A方法内部调用B方法,会把两个方法的事务合并为一个事务 )Propagation.SUPPORTS:如果当前存在事务,则加入该事务;如果当前不存在事务,则以非事务的方式继续运行。Propagation.MANDATORY:如果当前存在事务,则加入该事务;如果当前不存在事务,则抛出异常。Propagation.REQUIRES_NEW:重新创建一个新的事务,如果当前存在事务,暂停当前的事务。( 当类A中的 a 方法用默认Propagation.REQUIRED模式,类B中的 b方法加上采用Propagation.REQUIRES_NEW模式,然后在 a 方法中调用 b方法操作数据库,然而 a方法抛出异常后,b方法并没有进行回滚,因为Propagation.REQUIRES_NEW会暂停 a方法的事务 )Propagation.NOT_SUPPORTED:以非事务的方式运行,如果当前存在事务,暂停当前的事务。Propagation.NEVER:以非事务的方式运行,如果当前存在事务,则抛出异常。Propagation.NESTED:和 Propagation.REQUIRED 效果一样。
isolation 属性
isolation :事务的隔离级别,默认值为 Isolation.DEFAULT。
Isolation.DEFAULT:使用底层数据库默认的隔离级别。
Isolation.READ_UNCOMMITTED
Isolation.READ_COMMITTED
Isolation.REPEATABLE_READ
Isolation.SERIALIZABLE
timeout 属性
timeout :事务的超时时间,默认值为 -1。如果超过该时间限制但事务还没有完成,则自动回滚事务。
readOnly 属性
readOnly :指定事务是否为只读事务,默认值为 false;为了忽略那些不需要事务的方法,比如读取数据,可以设置 read-only 为 true。
rollbackFor 属性
rollbackFor :用于指定能够触发事务回滚的异常类型,可以指定多个异常类型。
noRollbackFor属性**
noRollbackFor:抛出指定的异常类型,不回滚事务,也可以指定多个异常类型。
三、@Transactional失效场景
接下来我们结合具体的代码分析一下哪些场景下,@Transactional 注解会失效。
1、@Transactional 应用在非 public 修饰的方法上
如果Transactional注解应用在非public 修饰的方法上,Transactional将会失效。
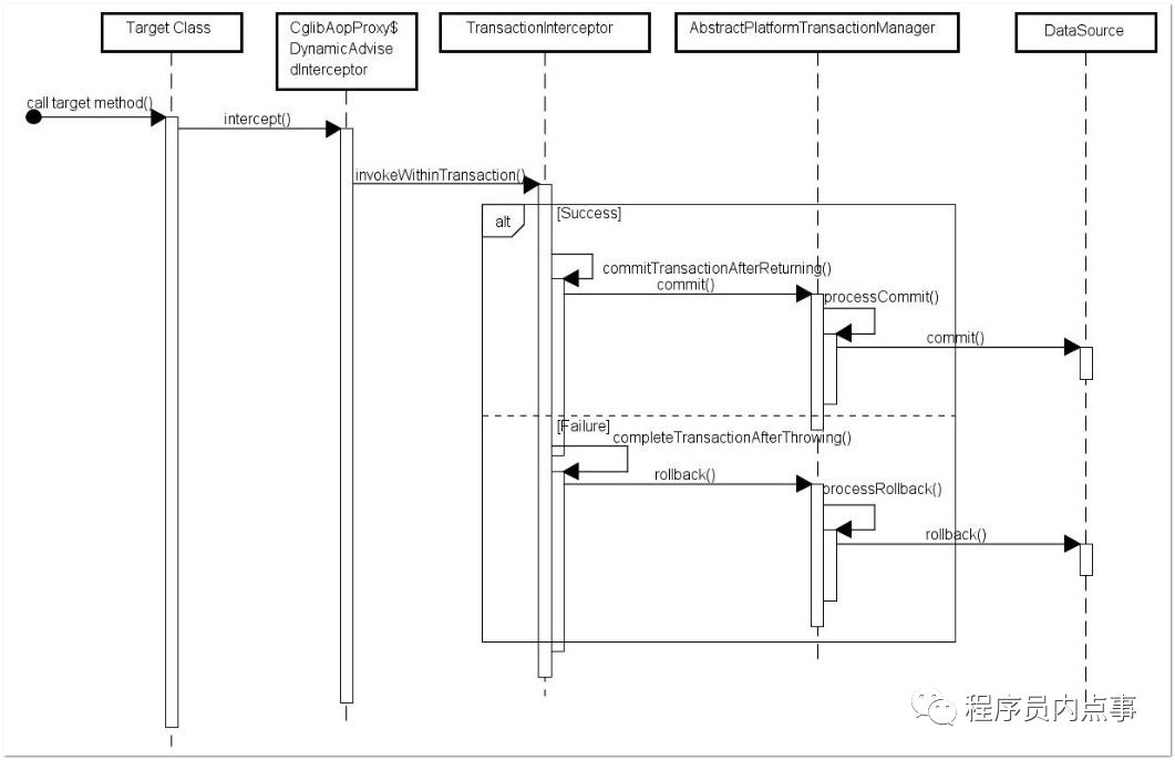
之所以会失效是因为在Spring AOP 代理时,如上图所示 TransactionInterceptor (事务拦截器)在目标方法执行前后进行拦截,DynamicAdvisedInterceptor(CglibAopProxy 的内部类)的 intercept 方法或 JdkDynamicAopProxy 的 invoke 方法会间接调用 AbstractFallbackTransactionAttributeSource的 computeTransactionAttribute 方法,获取Transactional 注解的事务配置信息。
1protected TransactionAttribute computeTransactionAttribute(Method method,
2    Class<?> targetClass) {
3        // Don't allow no-public methods as required.
4        if (allowPublicMethodsOnly() && !Modifier.isPublic(method.getModifiers())) {
5        return null;
6}
 此方法会检查目标方法的修饰符是否为 public,不是 public则不会获取@Transactional 的属性配置信息。
注意:protected、private 修饰的方法上使用 @Transactional 注解,虽然事务无效,但不会有任何报错,这是我们很容犯错的一点。
2、@Transactional 注解属性 propagation 设置错误
这种失效是由于配置错误,若是错误的配置以下三种 propagation,事务将不会发生回滚。
TransactionDefinition.PROPAGATION_SUPPORTS:如果当前存在事务,则加入该事务;如果当前没有事务,则以非事务的方式继续运行。TransactionDefinition.PROPAGATION_NOT_SUPPORTED:以非事务方式运行,如果当前存在事务,则把当前事务挂起。TransactionDefinition.PROPAGATION_NEVER:以非事务方式运行,如果当前存在事务,则抛出异常。
3、@Transactional 注解属性 rollbackFor 设置错误
rollbackFor 可以指定能够触发事务回滚的异常类型。Spring默认抛出了未检查unchecked异常(继承自 RuntimeException的异常)或者 Error才回滚事务;其他异常不会触发回滚事务。如果在事务中抛出其他类型的异常,但却期望 Spring 能够回滚事务,就需要指定 rollbackFor属性。
1// 希望自定义的异常可以进行回滚
2@Transactional(propagation= Propagation.REQUIRED,rollbackFor= MyException.class
 若在目标方法中抛出的异常是 rollbackFor 指定的异常的子类,事务同样会回滚。Spring源码如下:
 1private int getDepth(Class<?> exceptionClass, int depth) {
 2        if (exceptionClass.getName().contains(this.exceptionName)) {
 3            // Found it!
 4            return depth;
 5}
 6        // If we've gone as far as we can go and haven't found it...
 7        if (exceptionClass == Throwable.class) {
 8            return -1;
 9}
10return getDepth(exceptionClass.getSuperclass(), depth + 1);
11}
 4、同一个类中方法调用,导致@Transactional失效
开发中避免不了会对同一个类里面的方法调用,比如有一个类Test,它的一个方法A,A再调用本类的方法B(不论方法B是用public还是private修饰),但方法A没有声明注解事务,而B方法有。则外部调用方法A之后,方法B的事务是不会起作用的。这也是经常犯错误的一个地方。
那为啥会出现这种情况?其实这还是由于使用Spring AOP代理造成的,因为只有当事务方法被当前类以外的代码调用时,才会由Spring生成的代理对象来管理。
 1//@Transactional
 2    @GetMapping("/test")
 3    private Integer A() throws Exception {
 4        CityInfoDict cityInfoDict = new CityInfoDict();
 5        cityInfoDict.setCityName("2");
 6        /**
 7         * B 插入字段为 3的数据
 8         */
 9        this.insertB();
10        /**
11         * A 插入字段为 2的数据
12         */
13        int insert = cityInfoDictMapper.insert(cityInfoDict);
14
15        return insert;
16    }
17
18    @Transactional()
19    public Integer insertB() throws Exception {
20        CityInfoDict cityInfoDict = new CityInfoDict();
21        cityInfoDict.setCityName("3");
22        cityInfoDict.setParentCityId(3);
23
24        return cityInfoDictMapper.insert(cityInfoDict);
25    }
 5、异常被你的 catch“吃了”导致@Transactional失效
这种情况是最常见的一种@Transactional注解失效场景
 1    @Transactional
 2    private Integer A() throws Exception {
 3        int insert = 0;
 4        try {
 5            CityInfoDict cityInfoDict = new CityInfoDict();
 6            cityInfoDict.setCityName("2");
 7            cityInfoDict.setParentCityId(2);
 8            /**
 9             * A 插入字段为 2的数据
10             */
11            insert = cityInfoDictMapper.insert(cityInfoDict);
12            /**
13             * B 插入字段为 3的数据
14             */
15            b.insertB();
16        } catch (Exception e) {
17            e.printStackTrace();
18        }
19    }
 如果B方法内部抛了异常,而A方法此时try catch了B方法的异常,那这个事务还能正常回滚吗?
答案:不能!
会抛出异常:
1org.springframework.transaction.UnexpectedRollbackException: Transaction rolled back because it has been marked as rollback-only
 因为当ServiceB中抛出了一个异常以后,ServiceB标识当前事务需要rollback。但是ServiceA中由于你手动的捕获这个异常并进行处理,ServiceA认为当前事务应该正常commit。此时就出现了前后不一致,也就是因为这样,抛出了前面的UnexpectedRollbackException异常。
spring的事务是在调用业务方法之前开始的,业务方法执行完毕之后才执行commit or rollback,事务是否执行取决于是否抛出runtime异常。如果抛出runtime exception 并在你的业务方法中没有catch到的话,事务会回滚。
在业务方法中一般不需要catch异常,如果非要catch一定要抛出throw new RuntimeException(),或者注解中指定抛异常类型@Transactional(rollbackFor=Exception.class),否则会导致事务失效,数据commit造成数据不一致,所以有些时候try catch反倒会画蛇添足。
6、数据库引擎不支持事务
这种情况出现的概率并不高,事务能否生效数据库引擎是否支持事务是关键。常用的MySQL数据库默认使用支持事务的innodb引擎。一旦数据库引擎切换成不支持事务的myisam,那事务就从根本上失效了。
总结
@Transactional 注解的看似简单易用,但如果对它的用法一知半解,还是会踩到很多坑的。
有道无术,术可成;有术无道,止于术
欢迎大家关注Java之道公众号
好文章,我在看❤️
